Building Secure Systems
- Solutions Architect
- 📍 Operating out of the Midwest
I am a Cloud Engineer and Developer focused on architecting efficient digital experiences. From deploying containerized applications to managing global databases, I bridge the gap between technical implementation and operational excellence. I am passionate about infrastructure-as-code and creating systems that are as secure as they are performant.
Latest Projects

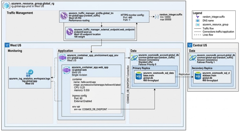
A highly available, multi-region web architecture deployed on Azure. This project leverages Container Apps for serverless execution and Cosmos DB for global data replication, all orchestrated via Terraform to ensure high availability and performance-based routing.

A robust Hub-and-Spoke network architecture on Azure implementing a Zero-Trust security model. It features a centralized Azure Firewall for traffic inspection, private connectivity for data services, and secure administrative access via Azure Bastion.
Lets work together!
I'm open for freelance projects, feel free to email me to see how can we collaborate.