Tech Stack :

Introduction
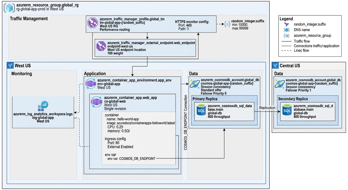
This project implements a production-ready, globally distributed web application architecture on Azure. In a world where milliseconds of latency impact user retention, this architecture ensures that traffic is always routed to the fastest regional endpoint while maintaining high availability through automated health monitoring and failover.
Core Architectural Pillars
The design focuses on three primary objectives: Global Low Latency, Data Consistency, and Operational Observability.
🌍 Global Traffic Steering
To optimize the user experience, I implemented Azure Traffic Manager using the "Performance" routing method.
Intelligent Routing: Instead of simple round-robin, Traffic Manager uses an internet latency table to direct users to the nearest regional deployment (e.g., West US vs. Central US).
Proactive Health Monitoring: Configured with HTTPS probes on port 443 that check path / every 30 seconds. If a regional instance fails three consecutive checks, it is automatically pulled from the DNS rotation.
💾 Multi-Region Data Persistence
Data is managed via Azure Cosmos DB with multi-region replication. This ensures that the application layer always has local, low-latency access to data regardless of which region the user hits.
Session Consistency: Balanced performance and data accuracy for a seamless user experience.
Automated Failover: The database is configured with priority-based geo-locations (West US at Priority 0 and Central US at Priority 1) to handle regional cloud outages without data loss.
📦 Serverless Container Orchestration
The application tier runs on Azure Container Apps, which provides a serverless abstraction over Kubernetes.
Revision Management: The architecture supports single-revision mode for simplified deployments while allowing for traffic weighting and blue/green updates.
Integrated Ingress: Secure HTTPS ingress on port 80 is enabled, with the FQDN dynamically linked to the Traffic Manager endpoints.
Injected Configuration: The Cosmos DB endpoint is injected directly into the container as an environment variable (DB_ENDPOINT), decoupling the application logic from the infrastructure specifics.
📊 Observability with Log Analytics
To maintain visibility across global regions, I integrated a centralized Log Analytics Workspace.
Unified Logging: All container standard output and system metrics are streamed to a single sink.
Container Insights: Provides real-time visibility into CPU and Memory utilization, ensuring that the autoscaling logic is performing as expected under load.
Deployment Automation
The entire stack is versioned in Terraform, using a random_integer suffix to ensure that globally unique names (required for Traffic Manager and Cosmos DB) are generated reliably. This makes the environment highly portable and easy to replicate across different Azure subscriptions for Staging or Production.